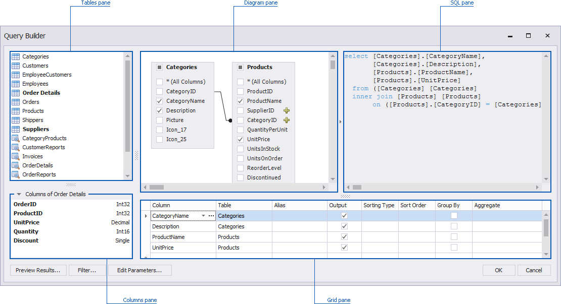
Verwenden des Abfrage-Generators
Im Dialogfeld Abfrage-Generator können Sie der Datenquelle Datentabellen und Sichten hinzufügen und auswählen, welche Spalten einbezogen werden sollen. Der Abfrage-Generator verknüpft die verknüpften Tabellen automatisch, sodass Sie sie nur per Drag & Drop verschieben müssen.

- Tabellen hinzufügen
- Tabellen verbinden
- Spalteneinstellungen bearbeiten
- Daten filtern
- SQL-Abfrage anpassen
- Vorschau der Daten
Tabellen hinzufügen
Um die erforderlichen Tabellen/Ansichten zu einer Datenquelle hinzuzufügen, doppelklicken Sie auf die Tabelle (oder Ansicht) oder ziehen Sie sie per Drag & Drop aus dem Bereich Tabellen in den Bereich Diagramm.

Wählen Sie dann die erforderlichen Spalten aus.

Join Tables
Beachten Sie, dass, wenn mindestens eine Tabelle zum Bereich Diagramm hinzugefügt wurde, der Bereich Tabellen hervorgehoben wird, die eine Beziehung zu einer der kürzlich hinzugefügten Tabellen haben.

Führen Sie einen der folgenden Schritte aus, um die bereits hinzugefügte Tabelle mit einer anderen Tabelle zu verknüpfen.
- Klicken Sie auf die Schaltfläche
neben der Fremdschlüsselspalte (SupplierID und CategoryID in der Abbildung oben). - Ziehen Sie die markierte Tabelle per Drag & Drop aus dem Bereich Tabellen in den Bereich Diagramm.
Der Abfrage-Generator zeigt eine Beziehung zwischen Tabellen an.

Um diese Beziehung zu bearbeiten, wählen Sie sie aus und verwenden Sie das Kontextmenü.

Die folgenden Befehle sind verfügbar.
Beziehung bearbeiten - Ermöglicht es Ihnen, die ausgewählte Beziehung zu bearbeiten. Wenn Sie auf diesen Menüpunkt klicken, wird das Dialogfeld Editor beitreten aufgerufen.

Überprüfen Sie zunächst den Join-Typ. Sie können es im Kombinationsfeld Verbindungstyp** (Inner join oder Left äußeren join) angeben. Um Spalten- und Tabellennamen in der vorhandenen Bedingung zu bearbeiten, klicken Sie auf den Namen, den Sie ersetzen möchten, und wählen Sie einen anderen Namen aus dem Einblendmenü.
[! ANMERKUNG] Beachten Sie, dass das Dialogfeld "Join-Editor" automatisch aufgerufen wird, wenn Sie Tabellen verknüpfen, die keine Beziehung auf Datenbankebene haben.
- Beziehung löschen - Entfernt die ausgewählte Beziehung. Beachten Sie, dass durch diese Aktion die verknüpften Tabellen entfernt werden.
Spalteneinstellungen bearbeiten
Nachdem Sie die Tabellen hinzugefügt und die erforderlichen Spalten ausgewählt haben, können Sie die Einstellungen für jede Spalte im Bereich Raster ändern.

Die folgenden Einstellungen sind für jede Spalte verfügbar.
- Verwenden Sie Spalte, um die gewünschte Spalte aus dem Kombinationsfeld auszuwählen oder eine neue Spalte hinzuzufügen. Bei Bedarf können Sie einen Spaltenausdruck anpassen. Klicken Sie dazu auf die Schaltfläche mit den Auslassungspunkten für die gewünschte Spalte und geben Sie Ausdruck im aufgerufenen Dialogfeld Ausdruckseditor an.
- In der Spalte Tabelle werden die entsprechenden Tabellennamen angezeigt.
In der Spalte Alias können Sie den Spaltenalias angeben.
[! ANMERKUNG] Beachten Sie, dass aggregierte Spalten immer einen Alias haben sollten.
- In der Spalte Ausgabe können Sie auswählen, ob bestimmte Spalten in die Abfrage einbezogen werden sollen.
- Verwenden Sie das Kombinationsfeld Sortiertyp, um die Sortierreihenfolge der Spaltenwerte anzugeben. In der Spalte Sortierreihenfolge können Sie die Reihenfolge angeben, in der mehrere Spalten sortiert werden.
- Die Group By-Anweisung wird in Verbindung mit den Aggregatfunktionen verwendet, um die Ergebnismenge durch eine oder mehrere Spalten zu gruppieren.
Mit der Option Aggregate können Sie die Aggregatfunktion angeben, die zum Aggregieren von Spaltenwerten verwendet wird.
[! ANMERKUNG] Beachten Sie, dass Sie die Aggregation/Gruppierung entweder auf alle Spalten oder auf keine von ihnen anwenden sollten.
Daten filtern
Um Daten im Abfrage-Generator zu filtern, klicken Sie auf die Schaltfläche Filter.... Dadurch wird das Dialogfeld Filter-Editor aufgerufen, in dem Sie Filterkriterien erstellen können.

Weitere Informationen finden Sie unter Filterabfragen.
SQL-Abfrage anpassen
[! WICHTIG] Beachten Sie, dass der Abfrage-Generator die Verwendung benutzerdefinierter SQL-Abfragen standardmäßig nicht zulässt.
Nachdem Sie die erforderlichen Tabellen hinzugefügt haben, können Sie die automatisch generierte SQL-Abfrage anpassen. Aktivieren Sie dazu das Kontrollkästchen Edit SQL zulassen, und bearbeiten Sie die im Bereich SQL angezeigte SQL-Abfrage.

Beispielsweise können Sie dem SQL-Ausdruck eine WHERE-Klausel hinzufügen.
[! ANMERKUNG] Beachten Sie, dass Ihre Änderungen verworfen und die generierte Abfrage wiederhergestellt werden, wenn Sie die automatisch generierte Abfrage bearbeiten bearbeiten und das Kontrollkästchen SQL zulassen deaktivieren.
Vorschaudaten
Mit dem Abfrage-Generator können Sie eine Vorschau der Daten für die erstellte SQL-Abfrage anzeigen. Klicken Sie dazu auf die Schaltfläche Vorschau der Ergebnisse....
Dadurch wird das Fenster Data Preview aufgerufen, das Daten enthält, die nach dem Ausführen der Abfrage zurückgegeben werden.