SQL-Abfrage-Generator (WinForms)
Mit dem Query Builder können Sie SQL-Abfragen erstellen, um Daten aus einer SQL-Datenbank abzurufen.

Ausführen des Abfrage-Generators
Verwenden Sie den Datenquellen-Assistenten oder Berichtsassistent, um den Bericht an eine SQL-Datenbank zu binden. Wechseln Sie zur Abfrageanpassungsseite und klicken Sie auf die Schaltfläche Hinzufügen in der Zeile Abfragen.

Tabellen auswählen
Ziehen Sie die Tabelle, die Sie einer Abfrage hinzufügen möchten, aus der Liste der verfügbaren Tabellen, und legen Sie die Tabelle auf der Oberfläche Abfrage-Generator ab.

Um eine Tabelle anhand des Namens zu finden, wechseln Sie zur Tabellenliste, drücken Sie STRG+F und geben Sie den Tabellennamen im Editor ein.

Aktivieren Sie Kontrollkästchen für die Tabellenspalten, die Sie in die Abfrage einschließen möchten.

Wenn Sie alle in der Tabelle verfügbaren Spalten einschließen möchten, aktivieren Sie * (Alle Spalten).
Klicken Sie mit der rechten Maustaste auf die Tabelle und wählen Sie Umbenennen oder Löschen, um den Namen der Tabelle zu ändern oder zu entfernen.

Tabellen verknüpfen
Sie können mehrere Tabellen innerhalb derselben Abfrage verknüpfen. Führen Sie einen der folgenden Schritte aus, um der Oberfläche des Abfrage-Generators eine Tabelle hinzuzufügen:
- Ziehen Sie eine Tabelle per Drag & Drop aus der Tabellenliste auf die Oberfläche.
- Doppelklicken Sie auf eine Tabelle in der Tabellenliste.
In der Tabellenliste auf der linken Seite werden alle untergeordneten und übergeordneten Tabellen hervorgehoben, die durch einen Fremdschlüssel an die gelöschte Tabelle gebunden sind.

Fügen Sie der Oberfläche erforderliche Tabellen hinzu. Die Inner Join-Beziehung mit der zuvor hinzugefügten Tabelle wird automatisch erstellt. Hinzugefügte Tabellen zeigen die grüne Plus-Schaltfläche für die Spalten an, die auf andere Tabellen verweisen. Sie können auf dieses Symbol klicken, um der Abfrage eine verknüpfte Tabelle hinzuzufügen und die Inner Join-Beziehung mit dieser Tabelle zu erstellen.

Klicken Sie mit der rechten Maustaste auf eine Beziehung, um sie zu bearbeiten, zu löschen oder umzukehren.

Der Befehl Edit Relation ruft den Join-Editor auf. Sie können den Join-Typ (Inner, Linksaußen, Rechts außen oder Vollständig äußer ), Spalten, mit denen die Tabellen verknüpft werden sollen, und einen logischen Operator (Gleich, Kleiner als oder andere) angeben, der zum Vergleichen von Tabellenspalten verwendet wird.

Sie können Tabellen manuell verknüpfen, wenn sie nicht durch einen Fremdschlüssel auf Datenbankebene gebunden sind. Wenn Sie in diesem Fall eine Tabelle per Drag & Drop auf die Oberfläche des Abfrage-Generators ziehen, wird automatisch der Verknüpfungs-Editor aufgerufen, und mit diesem Editor können Sie eine benutzerdefinierte Verknüpfungsbeziehung erstellen.

[! ANMERKUNG] Wenn Sie mehrere Tabellen innerhalb einer einzelnen SQL-Abfrage verknüpfen, erstellen Sie eine reduzierte Tabelle, die aus Datensätzen besteht, die basierend auf den angegebenen Verknüpfungsbeziehungen ausgewählt wurden. Sie können auch hierarchische Datenquellen erstellen. Im Allgemeinen werden Master-Detail-Berichte schneller generiert als ähnlich aussehende Berichte, die auf Basis abgeflachter Datenquellen erstellt werden. Verwenden Sie nach Möglichkeit hierarchische Datenquellen anstelle von reduzierten.
Shape-Daten
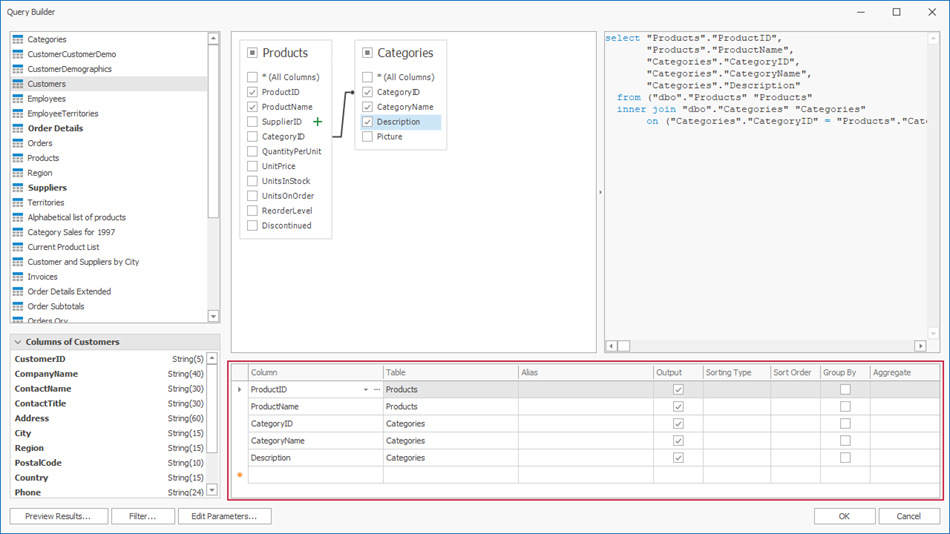
Der Abfrage-Generator zeigt eine Liste der Spalten der Abfrage in der unteren rechten Ecke an.

In dieser Liste können Sie der Abfrage neue Tabellenspalten hinzufügen oder ausgewählte Tabellenspalten formen. Folgende Optionen stehen zur Verfügung:
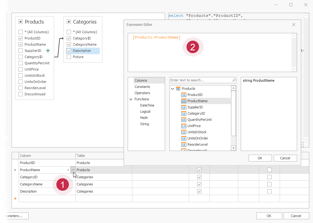
Spalte - Gibt die ausgewählte Spalte an. Klicken Sie auf den Pfeil nach unten, um eine Dropdown-Spaltenliste anzuzeigen, und ersetzen Sie die Spalte durch eine andere Spalte. Klicken Sie auf die Schaltfläche mit den Auslassungspunkten, um die Spalte durch einen Ausdruck zu ersetzen.

Tabelle - Die Tabelle, die die ausgewählte Spalte enthält. Wenn Sie einen Ausdruck für eine Spalte erstellen, wird mit dieser Option (Alle Tabellen) angezeigt.
Alias - Ein benutzerdefinierter Spaltenname.
Ausgabe - Gibt an, ob die Spalte in die Ergebnismenge der Abfrage eingeschlossen werden soll.
Sortiertyp** - Gibt an, ob die anfängliche Datensatzreihenfolge beibehalten werden soll (Unsortiert) oder die Datensätze nach Spalte sortiert werden sollen (Aufsteigend oder Absteigend).
[! ANMERKUNG] Wenn Sie einen Bericht an eine XML-Datei binden, unterstützt der Abfrage-Generator keine Sortierung nach Aggregatfunktionen und den Anweisungen DISTINCT und SELECT ALL.
Sortierreihenfolge - Definiert die Sortierreihenfolge, wenn Daten nach mehreren Spalten sortiert werden. Wenn z.B. Spalte A die Sortierreihenfolge auf 1 und Spalte B auf 2 gesetzt ist, werden Datensätze zuerst nach Spalte A und dann nach Spalte B sortiert. Diese Option ist verfügbar, wenn Sie die Option Sortiertyp** aktivieren.
Gruppieren nach - Gibt an, ob die Ergebnismenge der Abfrage nach dieser Spalte gruppiert werden soll.
Aggregate - Gibt an, ob eine Aggregatfunktion auf Spaltenwerte angewendet werden soll. Die folgenden Aggregatfunktionen werden unterstützt:
- Zählen
- Max
- Min
- Avg
- Summe
- CountDistinct
- AvgDistinct
- SumDistinct
Wenn Sie die Vorgänge Gruppieren nach oder Aggregieren verwenden möchten, sollten Sie sie entweder auf alle Spalten oder auf keine Spalten anwenden. Wenn Sie diese Vorgänge verwenden, wird nur das Ergebnis der Aggregation oder Gruppierung in die Ergebnismenge aufgenommen.
Daten filtern
Klicken Sie auf die Schaltfläche Filter, um den Filtereditor aufzurufen.


Der Editor verfügt über die folgenden Registerkarten:
- Registerkarte "Filter" - Ermöglicht das Erstellen von Kriterien zum Filtern von Daten für den Bericht. Filterkriterien können auf Abfrageparameter verweisen, die Sie auch Berichtsparameter zuordnen können.
- Registerkarte "Gruppenfilter" - Hier können Sie Filterbedingungen für gruppierte und aggregierte Daten angeben. Diese Registerkarte ist deaktiviert, wenn die Daten nicht gruppiert sind.
Sie können auch die Option Nur auswählen aktivieren, um die Anzahl der resultierenden Datensätze zu begrenzen. Wenn Sie die Option Sortierart für mindestens eine Spalte aktivieren, können Sie festlegen, wie viele Datensätze übersprungen werden sollen.
[! ANMERKUNG] Einige Datenanbieter unterstützen die Einstellung zum Überspringen in der anbieterspezifischen SQL-Zeichenfolge nicht. Wenn Sie die Option Nur auswählen für solche Datenanbieter aktivieren, werden Datensätze übersprungen, aber die SKIP-Anweisung ist nicht in der SQL-Abfrage enthalten.
Mit der Option Nur unterschiedliche Werte auswählen können Sie nur eindeutige Werte in die Ergebnismenge aufnehmen.
Abfrageparameter bearbeiten
Klicken Sie auf Parameter bearbeiten, um das Dialogfeld Abfrageparameter aufzurufen.

In diesem Dialogfeld können Sie Abfrageparameter hinzufügen, bearbeiten und entfernen. Die erstellten Parameter sind auf der Assistentenseite Abfrageparameter konfigurieren verfügbar.

Die folgenden Eigenschaften sind für jeden Abfrageparameter verfügbar:
Name - Der Name, mit dem Sie auf den Parameter verweisen können.
Typ - Der Datentyp des Parameterwerts.
Ausdruck - Gibt an, ob der Wert des Parameters statisch oder dynamisch generiert ist. Sie können diese Option aktivieren, wenn Sie den Wert des Parameters dem Wert eines Berichtsparameter zuordnen müssen.
Wert - Der Wert des Parameters. Wenn die Option Ausdruck aktiviert ist, wird dieser Wert dynamisch basierend auf dem Ausdruck des Parameters generiert.
Weitere Informationen finden Sie im folgenden Thema: Abfrageparameter angeben.
Vorschau der Ergebnisse
Klicken Sie auf die Schaltfläche Vorschau der Ergebnisse, um das Dialogfeld Datenvorschau zu öffnen.

Das Dialogfeld zeigt die ersten 1000 Zeilen des Abfrageresultsets an.

Verwalten von Abfragen
Klicken Sie mit der rechten Maustaste auf eine Datenquelle im Berichts-Explorer oder Feldliste und wählen Sie im Kontextmenü Abfragen verwalten.

Dadurch wird das Dialogfeld Abfragen verwalten aufgerufen, in dem Sie Vorgänge für Abfragen und gespeicherte Prozeduren ausführen können.

Hinzufügen einer neuen Abfrage
Klicken Sie auf Hinzufügen, geben Sie einen Namen für die neue Abfrage und select tables an, die Sie in die Abfrage einschließen möchten.

Kopieren und Entfernen von Abfragen
Wählen Sie eine Abfrage aus und klicken Sie auf das Symbol Kopieren oder Entfernen.

Ändern gespeicherter Prozeduren
Wählen Sie eine vorhandene gespeicherte Prozedur aus, und wählen Sie eine neue aus, die Sie in eine Abfrage einschließen möchten.

Hinzufügen einer neuen gespeicherten Prozedur
Erweitern Sie das Menü Hinzufügen, und wählen Sie Gespeicherte Prozedur aus.

Umbenennen einer Abfrage oder gespeicherten Prozedur
Doppelklicken Sie auf ein Element in der Liste der Abfragen und gespeicherten Prozeduren, und verwenden Sie den Editor, um einen neuen Namen für dieses Element anzugeben.
